Outils pour utilisateurs

Outils du site


sebastien

drawio_1_.pdf

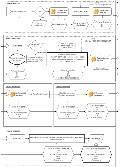
Reception vehicule ( Jimmy Kamel Lucy )

Rendez-vous ou pas ?

creation fiche reception + generation d'un BT

dossier reception va chez Reda

Reda diagnostique

Fournitures pieces

si tock Reda scan le BT (code barre) + scan les pieces (ean)

si pas en stock Reda commande les pieces (fournisseur) +(bdc didac avec note n°BT)

reception pieces accueil lucy (Kamel, jimmy)

Rappel n° commande → pieces codifie →scan

→ pieces non codifie creation on-off +ean

entree → ok → bascule sur BT

realisation travaux

creation OR par tech → rendu Reda

Reda controle OR recu et integration au dossier final

transmettre dossier accueil

controle si anomalie (pieces manquantes)

Préparation facture ou bl

Appel client

Récupération du véhicule tour avec client explication travaux (restitué le ?)

Après avoir signé ok

Archivage

sebastien.txt · Dernière modification : (modification externe)

Outils de la page