Aller au contenu
Documentation
Outils pour utilisateurs
S'identifier
Outils du site
Rechercher
Outils
Gestionnaire Multimédia
S'identifier
>
Gestionnaire Multimédia
Panneau latéral
Infos
Procédures
Info divers
Liens
Personnel
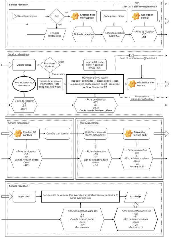
Service Tachy
.
mecanique
mecanique.txt
· Dernière modification :
17:14 18/01/2024
de
jim
Outils de la page
Haut de page